LOGO OA教程 ERP教程 模切知识交流 PMS教程 CRM教程 开发文档 其他文档  
 
点晴ERP是一款针对中小制造业的专业生产管理软件系统,系统成熟度和易用性得到了国内大量中小企业的青睐。
点晴PMS码头管理系统主要针对港口码头集装箱与散货日常运作、调度、堆场、车队、财务费用、相关报表等业务管理,结合码头的业务特点,围绕调度、堆场作业而开发的。集技术的先进性、管理的有效性于一体,是物流码头及其他港口类企业的高效ERP管理信息系统。
点晴WMS仓储管理系统提供了货物产品管理,销售管理,采购管理,仓储管理,仓库管理,保质期管理,货位管理,库位管理,生产管理,WMS管理系统,标签打印,条形码,二维码管理,批号管理软件。
点晴免费OA是一款软件和通用服务都免费,不限功能、不限时间、不限用户的免费OA协同办公管理系统。

点晴OA 最新文章

Nginx负载均衡配置实战在真实的企业级项目中,只部署一个后端服务几乎是不可接受的:并发一高就扛不住服务宕机就全站不可用无法平滑扩容解决这些问题的核心技术之一,就是负载均衡。而在Web架构中,Nginx+负载均衡=最经典、最稳定、最成熟的方案。本文将从原理、配置方式、调度策略、实战案例、生产注意事项五个方面,完整讲清楚...
admin2432026/2/13 18:20:55
SD-WAN全称Software-DefinedWideAreaNetwork(软件定义广域网)。一句话定义:SD-WAN是一种利用软件定义技术,通过互联网宽带、4G/5G、专线等多条链路,为企业构建高性能、可控、安全的广域网连接的新技术。或者更简单地理解:SD-WAN=用软件来“智能管理”和“优化”企业的跨地域网络连...
admin2712026/2/13 17:54:54
在C#开发中,多线程和并行编程是提升程序执行效率的核心手段,而Thread和Task作为两种最常用的多线程实现方式,常常让开发者纠结:到底该选哪个?它们的性能差异到底有多大?今天我们就从原理、性能、适用场景三个维度,彻底讲清楚Task与Thread的区别,帮你做出最优选择。一、先搞懂:Thread和Task到底是什么?...
admin2552026/2/13 17:25:30
前言服务器遭受恶意IP访问、CC攻击、爬虫骚扰是每个运维和开发都会遇到的问题。当你的服务器日志里出现成千上万条恶意请求,手动一个个封禁IP显然不现实。本文将详细介绍三种主流的Nginx动态封禁IP方案,帮助你根据实际场景选择最适合的解决方案。一、为什么需要动态封禁IP?常见攻击场景•CC攻击:大量请求持续压垮服务器•暴...
admin2462026/2/13 17:14:36
💥你是不是也遇到过?网站访问量稍大一点,页面就加载缓慢甚至崩溃?想配置HTTPS、做负载均衡,面对复杂的代码无从下手?听到“反向代理”、“动静分离”就觉得是高端操作,不敢尝试?别担心!今天来带你从零玩转这个承载全球40%以上网站流量的高性能“引擎”!无论你是开发、运维还是实施,都能找到立刻用上的干货。 简介 什么...
admin2702026/2/13 12:02:37
正则表达式是一种强大的文本处理工具,可以对字符串进行匹配、验证、提取或者替换等操作。在C#中正则表达式Regex是在System.Text.RegularExpressions命名空间下的一个类。IsMatch是Regex类的一个静态方法,简单好用,只要把要验证的字符和验证格式传入方法中即可返回验证结果,验证成功返回T...
admin2832026/2/13 11:58:30
一、简介最近打算尝试几个嗅探视频的浏览器插件,但因为担心插件会夹带私货,因此打算使用比虚拟机更为轻量的沙盒软件来测试。之前介绍了个人能免费使用的SanboxiePlus软件,但个人觉得有点过于简陋。后来发现其实Windows有内置沙盒功能(仅限WIndows专业版及以上版本)。所以打算简单介绍一下如何启用。 好了,闲...
admin2792026/2/13 11:46:02
好不容易去旅游拍完Vlog,微信却提示“文件过大”;下载了蓝光电影准备寒假观看,iPad却打不开格式;录了半小时网课,导出后发现硬盘快满了……别慌,今天给你安利一款私藏多年的开源免费视频转码工具——HandBrake,以上问题统统搞定!目前该工具在github上已经收获22.4KStar,非常牛逼的神器!对应githu...
admin2632026/2/13 11:34:26
家里电脑没公网IP?需要远程访问内网服务?frp配置太复杂?想要一个有Web管理界面的内网穿透工具?今天要介绍的NPS,是GitHub上拥有3.4万+Star的国产内网穿透工具。支持TCP/UDP/HTTP/HTTPS协议,Web管理界面简单易用,性能强劲,完全免费开源,是frp、ngrok的完美替代品!什么是NPS?...
admin2842026/2/13 11:23:28
开源图片压缩工具Imagine能在保持图片分辨率不变的情况下,大幅压缩图片体积,不仅使用完全免费,而且文件也颇为小巧,今天咱们就来简单盘盘。为啥要压缩图片体积呢?主要是我把图片上传到各网站平台时,发现如果图片体积较大,就会遇到不少奇怪的问题。比如像CHH之类的网站会限制单张图片的体积,超过则无法上传;而有的网站虽然能上...
admin2722026/2/13 10:36:32
一、系统工具与维护[1]1.1包管理器•UniGetUI(免费,推荐)•说明:图形化的Windows包管理器前端,整合了Winget、Scoop、Chocolatey等多个流行的包管理工具,方便统一管理软件安装与更新。•官方版下载:Github仓库[2]•Winget(免费)•说明:微软官方的包管理器,Windows系...
admin2692026/2/13 10:20:40
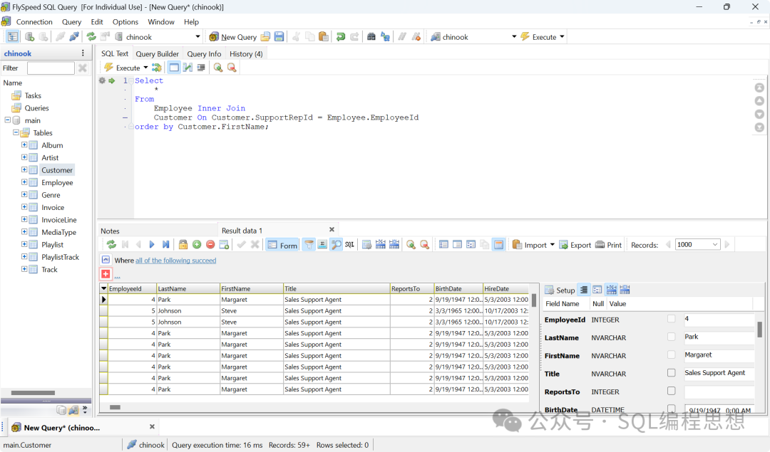
FlySpeedSQLQuery是一款支持多种数据库和文件查询的Windows桌面软件,提供可视化的查询构建器。SQLQueryTool提供免费版和收费版(数据导入、导出以及打印功能)。功能特性•数据源:包括MicrosoftSQLServer、Oracle、MySQL/MairaDB、Access、Excel、Pos...
admin2522026/2/13 9:58:45
SQL性能优化不是一蹴而就的任务,而是一个持续观察、分析、实验、验证的闭环过程。我们从EXPLAIN开始,但不要止步于EXPLAIN。我们要相信数据,但不要迷信工具。我们学习实践指南,但要理解其背后的原理。我们追求极致性能,但不忘系统的可维护性与可读性。SQL性能优化是一场没有终点的旅程。我们不仅要写出更快的SQL,更...
admin2542026/2/13 9:30:00
Windows日历,​适用平台:Windows1、下载后,直接双击exe文件运行日历工具。 2、打开后,点击右下角的时间,会自动弹出本月日历。上面会详细标注休息日、调休、年节等信息。3、鼠标放在天气上,会自动弹出近期的天气。4、点击设置按钮,可以设置是否开机运行,是否显示农历、节日等信息。5、还可以根据喜好设置时钟样...
admin2522026/2/13 10:13:58
Magpie:一款轻量型窗口缩放工具,支持Win10和Win11使用,完全免费,便捷免安装,内置Lanczos、FSR、CuNNy和Anime4K等7种算法。支持快捷键操作,窗口模式缩放快捷键Alt+Shift+Q,全屏模式缩放快捷键Alt+Shift+A。支持固定工具栏、截图和拖动对顶角缩放,支持调整帧率,最高支持6...
admin3792026/2/12 16:01:43
我们有时候需要提取Windows程序窗口里的文字,但它本身却禁止复制,可以尝试使用常规的OCR文字识别工具进行提取,但小七最近发现了一款更方便的,推荐给大家!!GetWindowText(电脑)这是一款窗口文字提取工具,完全免费,大小仅200KB,单文件免安装。用法也很简单,只需左键按住图标拖动到要读取文本的窗口,具体...
admin3882026/2/12 15:58:35
经常做企业网,校园网运维,或者接触过中小型网络搭建的兄弟,大概率会遇到一个有意思的问题:就是会发现有些单位在规划内网地址时,使用的是公网地址,而不是使用互联网号码分配机构(IANA)规划的私网地址。 案例:某单位使用192.1.0.0/16这个看似私网地址,实际上是美国的公网网段作为企业内部的局域网地址网段,并且部署...
admin3942026/2/12 15:55:20
工厂里机器轰鸣、工人忙碌,会计通常都在做什么?首先绝对不是你想的那样(在数零件),而是时时刻刻在扣成本。立志要把每一分钱,花在哪儿,都清清楚楚得记下来。那么,今天带你走进生产成本的核心:料、工、费,看懂产品是怎么“算”出来的。​一、产品成本由哪三部分构成?任何产品在生产过程中,成本都可归为三类:成本项目是什么例子(以服...
admin3852026/2/12 15:34:16
点晴模切ERP系统是专为模切行业设计的企业资源计划(ERP)系统,旨在帮助模切企业实现数字化转型,提升生产效率和精细化管理能力。以下是该系统的详细介绍:1.‌核心功能‌‌智能BOM管理‌:自动识别可替代物料,精确计算物料需求量,优化分切和生产计划。‌智能算料备料‌:自动生成备料、分切和申购计划,优先使用呆滞物料,降低库...
admin3892026/2/12 15:19:17
点晴模切ERP系统在用户评价中表现良好,尤其是在模切行业的适用性和功能实用性方面获得了较多正面反馈。以下是用户评价的主要亮点和反馈:1.‌功能强大且行业适配性强‌‌智能BOM管理‌:用户反馈系统能智能识别可替代物料,精准计算需求,减少人为错误。‌智能算料备料‌:通过自动备料和分切计划,显著降低库存成本(10%-30%)...
admin3882026/2/12 15:16:37
点晴模切ERP系统的实施周期通常取决于企业的规模、业务复杂度以及具体的定制化需求。以下是一般的实施周期参考:‌小型企业(简单需求)‌:‌周期‌:约1-2个月。‌说明‌:适用于业务相对简单、标准化程度高的企业,主要涉及基础模块的实施(如采购、生产、库存等)。‌中型企业(中等复杂度)‌:‌周期‌:约2-4个月。‌说明‌:适...
admin3862026/2/12 15:12:54
如何找出客户精准需求点的三个通道结合销售场景(地推、陌拜、电话销售),找出客户精准需求点的三个核心通道如下,均贴合顺人性逻辑:1.观察通道:看客户的行为状态现场通过客户的动作、环境判断需求,比如门店老板频繁核对账本→需求是“高效记账工具”;写字楼员工揉眼睛盯着屏幕→需求是“护眼办公产品”。核心是不盲目提问,用观察代替猜...
fangfang3932026/2/12 12:02:24
请丢掉这句“正确的废话”——我理解你...前几天公司开年会,肖总分享了今年最触动他的一件事。夏天有段时间一直跟进一个大客户,中间来回谈了六次,眼看要成的时候,对方临时换了负责人,前期工作又得重头来。那天下班,多少有点沮丧。他在家楼下抽了5根烟,才上去。你可能会认为,他是不想把工作上的情绪带回去给老婆和孩子,所以才一个人...
fangfang3932026/2/12 11:56:00
为什么同一个项目,在客户内部会出现三种声音?在数据管理、企业级销售过程中,几乎绕不开三个部门:IT运维部门、数据管理部门、业务部门。很多销售在推进项目时,会明显感觉到:同样一套方案,有人支持,有人犹豫,有人直接反对。但问题往往不在方案本身,而在于:销售是否真正理解这三个部门各自站在什么位置、背负什么责任。一、IT运维部...
fangfang3882026/2/12 11:49:29
一、不到让步的时候绝不让步推销的商务谈判和大型商务谈判不同,大型商务谈判往往有一个专门谈价的区间,而推销的商务谈判基本上是在整个推销过程的一个阶段。对于推销员来说,一是不要过早地进入价格谈判的阶段,一定要在此之前,进行足够的推销工作,激发客户购买欲望。客户的购买欲望越强烈,你谈判的地位越有力,你让步的压力也就越小。否则...
fangfang3442026/2/12 11:38:20
本版面共有 1105 页, 27619 篇文章 >> 1 2 3 4 5 6 7 ... 1105
页码:

Copyright 2010-2026 ClickSun All Rights Reserved 粤ICP备13012886号-9